如果某个节点中,存在了app=eladmin-web的label的pod,那么 调度器一定不要给我调度过去
Kubernetes调度
为何要控制Pod应该如何调度
- 集群中有些机器的配置高(SSD,更好的内存等),我们希望核心的服务(比如说数据库)运行在上面
- 某两个服务的网络传输很频繁,我们希望它们最好在同一台机器上
- ......
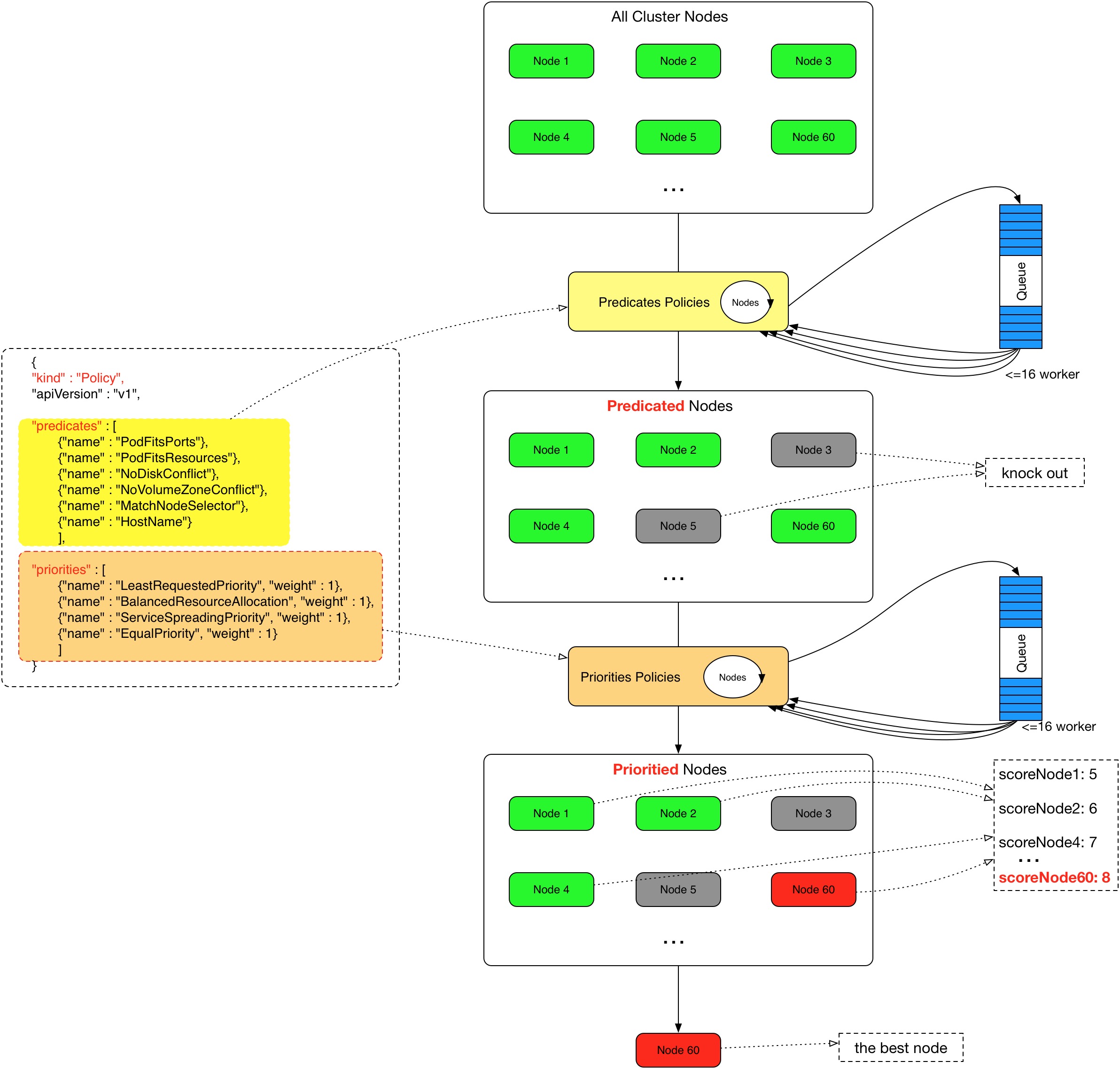
Kubernetes Scheduler 的作用是将待调度的 Pod 按照一定的调度算法和策略绑定到集群中一个合适的 Worker Node 上,并将绑定信息写入到 etcd 中,之后目标 Node 中 kubelet 服务通过 API Server 监听到 Scheduler 产生的 Pod 绑定事件获取 Pod 信息,然后下载镜像启动容器。

调度的过程
Scheduler 提供的调度流程分为预选 (Predicates) 和优选 (Priorities) 两个步骤:
- 预选,K8S会遍历当前集群中的所有 Node,筛选出其中符合要求的 Node 作为候选
- 优选,K8S将对候选的 Node 进行打分
经过预选筛选和优选打分之后,K8S选择分数最高的 Node 来运行 Pod,如果最终有多个 Node 的分数最高,那么 Scheduler 将从当中随机选择一个 Node 来运行 Pod。

预选:

优选:

NodeSelector
label是kubernetes中一个非常重要的概念,用户可以非常灵活的利用 label 来管理集群中的资源,POD 的调度可以根据节点的 label 进行特定的部署。
查看节点的label:
$ kubectl get nodes --show-labels
为节点打label:
$ kubectl label node k8s-master disktype=ssd
当 node 被打上了相关标签后,在调度的时候就可以使用这些标签了,只需要在spec 字段中添加nodeSelector字段,里面是我们需要被调度的节点的 label。
...
spec:
volumes:
- name: mysql-data
hostPath:
path: /opt/mysql/data
nodeSelector: # 使用节点选择器将Pod调度到指定label的节点
mysql: "true"
containers:
- name: mysql
image: mysql:5.7
...
nodeAffinity
Pod -> Node的标签
节点亲和性 , 比上面的nodeSelector更加灵活,它可以进行一些简单的逻辑组合,不只是简单的相等匹配 。分为两种,硬策略和软策略。
requiredDuringSchedulingIgnoredDuringExecution : 硬策略,如果没有满足条件的节点的话,就不断重试直到满足条件为止,简单说就是你必须满足我的要求,不然我就不会调度Pod。
preferredDuringSchedulingIgnoredDuringExecution:软策略,如果你没有满足调度要求的节点的话,Pod就会忽略这条规则,继续完成调度过程,说白了就是满足条件最好了,没有满足就忽略掉的策略。
#要求 Pod 不能运行在k8s-slave1和k8s-slave2两个节点上,如果有节点满足disktype=ssd或者sas的话就优先调度到这类节点上
...
spec:
containers:
- name: eladmin-api
image: 172.21.65.226:5000/eladmin-api:v1
ports:
- containerPort: 8000
affinity:
nodeAffinity:
requiredDuringSchedulingIgnoredDuringExecution:
nodeSelectorTerms:
- matchExpressions:
- key: kubernetes.io/hostname
operator: NotIn
values:
- k8s-slave1
- k8s-slave2
preferredDuringSchedulingIgnoredDuringExecution:
- weight: 1
preference:
matchExpressions:
- key: disktype
operator: In
values:
- ssd
- sas
...
这里的匹配逻辑是 label 的值在某个列表中,现在Kubernetes提供的操作符有下面的几种:
- In:label 的值在某个列表中
- NotIn:label 的值不在某个列表中
- Gt:label 的值大于某个值
- Lt:label 的值小于某个值
- Exists:某个 label 存在
- DoesNotExist:某个 label 不存在
如果nodeSelectorTerms下面有多个选项的话,满足任何一个条件就可以了;如果matchExpressions有多个选项的话,则必须同时满足这些条件才能正常调度 Pod
pod亲和性和反亲和性
Pod -> Pod的标签
场景:
> eladmin-web启动多副本,但是期望可以尽量分散到集群的可用节点中
分析:为了让eladmin-web应用的多个pod尽量分散部署在集群中,可以利用pod的反亲和性,告诉调度器,如果某个节点中存在了eladmin-web的pod,则可以根据实际情况,实现如下调度策略:
- 不允许同一个node节点,调度两个
eladmin-web的副本 - 可以允许同一个node节点中调度两个
eladmin-web的副本,前提是尽量把pod分散部署在集群中
...
spec:
affinity:
podAntiAffinity:
requiredDuringSchedulingIgnoredDuringExecution:
- labelSelector:
matchExpressions:
- key: app
operator: In
values:
- eladmin-web
topologyKey: kubernetes.io/hostname
containers:
...
# 如果某个节点中,存在了app=eladmin-web的label的pod,那么 调度器一定不要给我调度过去
...
spec:
affinity:
podAntiAffinity:
preferredDuringSchedulingIgnoredDuringExecution:
- weight: 100
podAffinityTerm:
labelSelector:
matchExpressions:
- key: app
operator: In
values:
- eladmin-web
topologyKey: kubernetes.io/hostname
containers:
...
# 如果某个节点中,存在了app=eladmin-web的label的pod,那么调度器尽量不要调度过去
> https://kubernetes.io/zh/docs/concepts/scheduling-eviction/assign-pod-node/
污点(Taints)与容忍(tolerations)
对于nodeAffinity无论是硬策略还是软策略方式,都是调度 Pod 到预期节点上,而Taints恰好与之相反,如果一个节点标记为 Taints ,除非 Pod 也被标识为可以容忍污点节点,否则该 Taints 节点不会被调度Pod。
Taints(污点)是Node的一个属性,设置了Taints(污点)后,因为有了污点,所以Kubernetes是不会将Pod调度到这个Node上的。于是Kubernetes就给Pod设置了个属性Tolerations(容忍),只要Pod能够容忍Node上的污点,那么Kubernetes就会忽略Node上的污点,就能够(不是必须)把Pod调度过去。
场景一:私有云服务中,某业务使用GPU进行大规模并行计算。为保证性能,希望确保该业务对服务器的专属性,避免将普通业务调度到部署GPU的服务器。
场景二:用户希望把 Master 节点保留给 Kubernetes 系统组件使用,或者把一组具有特殊资源预留给某些 Pod,则污点就很有用了,Pod 不会再被调度到 taint 标记过的节点。taint 标记节点举例如下:
设置污点:
$ kubectl taint node [node_name] key=value:[effect]
其中[effect] 可取值: [ NoSchedule | PreferNoSchedule | NoExecute ]
NoSchedule:一定不能被调度。
PreferNoSchedule:尽量不要调度。
NoExecute:不仅不会调度,还会驱逐Node上已有的Pod。
示例:kubectl taint node k8s-slave1 smoke=true:NoSchedule
去除污点:
去除指定key及其effect:
kubectl taint nodes [node_name] key:[effect]- #这里的key不用指定value
kubectl taint node k8s-slave1 smoke-
去除指定key所有的effect:
kubectl taint nodes node_name key-
示例:
kubectl taint node k8s-master smoke=true:NoSchedule
kubectl taint node k8s-master smoke:NoExecute-
kubectl taint node k8s-master smoke-
污点演示:
## 给k8s-slave1打上污点,smoke=true:NoSchedule
$ kubectl taint node k8s-master gamble=true:NoSchedule
$ kubectl taint node k8s-slave1 drunk=true:NoSchedule
$ kubectl taint node k8s-slave2 smoke=true:NoSchedule
## 扩容eladmin-web的Pod,观察新Pod的调度情况
$ kuebctl -n luffy scale deploy eladmin-web --replicas=3
$ kubectl -n luffy get po -w ## pending
Pod容忍污点示例:
...
spec:
containers:
- name: eladmin-web
image: 172.21.65.226:5000/eladmin/eladmin-web:v2
tolerations: #设置容忍性
- key: "smoke"
operator: "Equal" #不指定operator,默认为Equal
value: "true"
effect: "NoSchedule"
- key: "drunk"
operator: "Exists" #如果操作符为Exists,那么value属性可省略,不指定operator,默认为Equal
#意思是这个Pod要容忍的有污点的Node的key是smoke Equal true,效果是NoSchedule,
#tolerations属性下各值必须使用引号,容忍的值都是设置Node的taints时给的 值。
spec:
containers:
- name: eladmin-web
image: 172.21.65.226:5000/eladmin/eladmin-web:v2
tolerations:
- operator: "Exists"
> NoExecute
Cordon
$ kubectl cordon k8s-slave2
$ kubectl drain k8s-slave2
Pod驱逐策略
K8S 有个特色功能叫 pod eviction,它在某些场景下如节点 NotReady,或者资源不足时,把 pod 驱逐至其它节点,这也是出于业务保护的角度去考虑的。
-
Kube-controller-manager: 周期性检查所有节点状态,当节点处于 NotReady 状态超过一段时间后,驱逐该节点上所有 pod。
-
pod-eviction-timeout:NotReady 状态节点超过该时间后,执行驱逐,默认 5 min,适用于k8s 1.13版本之前 -
1.13版本后,集群开启
TaintBasedEvictions 与TaintNodesByCondition功能,即taint-based-evictions,即节点若失联或者出现各种异常情况,k8s会自动为node打上污点,同时为pod默认添加如下容忍设置:tolerations:
- effect: NoExecute
key: node.kubernetes.io/not-ready
operator: Exists
tolerationSeconds: 300
- effect: NoExecute
key: node.kubernetes.io/unreachable
operator: Exists
tolerationSeconds: 300即各pod可以独立设置驱逐容忍时间。
-
-
Kubelet: 周期性检查本节点资源,当资源不足时,按照优先级驱逐部分 pod
memory.available:节点可用内存nodefs.available:节点根盘可用存储空间nodefs.inodesFree:节点inodes可用数量imagefs.available:镜像存储盘的可用空间imagefs.inodesFree:镜像存储盘的inodes可用数量